Posts (7)
AirWave 8.2.4 new topology available !
If you were waiting for a long time to have wired topology in AirWave, please have a look at the below short article.Read More
Combine Meridian & ClearPass to improve user experience 3/3
It is now time for the conclusion of this trilogy. Previously in "CPPM / Meridian integration": We saw that Meridian can easily integrate with ClearPass (using OAuth2) and loved it Then we discovered...Read More
Combine Meridian & ClearPass to improve user experience – 2/3
This is the second blog of my series around "Customize Meridian user experience through ClearPass integration".Read More
Combine Meridian & ClearPass to improve user experience – 1/3
这个博客是一个se的一部分ries which aims to show how to enhance Meridian user experience by delivering user-specific content.Read More
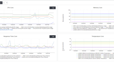
Performance management in IMC – Part 2: Cool stuff
Learn how to customise IMC performance management in order to enhance user experience.Read More
Performance management in IMC – Part 1: Basic setup
Learn how to use out of the box performance monitoring in IMC- The first blog from a 2 blogs series.Read More
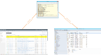
Become a guru with IMC eAPIs
Learn how you can become an IMC guru with RESTful eAPIs.Read More





